COLA是Clean Object-Oriented and Layered Architecture的缩写,表示“整洁面向对象分层架构”,目前COLA已经发展到COLA 3.0。 需要访问老版本,请使用COLA 2.0 TAG, COLA 1.0 TAG
关于COLA的更多信息,请关注微信公众号:
如果你有技术热情,对阿里有兴趣,可以email:fulan.zjf@alibaba-inc.com
https://start.aliyun.com/bootstrap.html 
COLA既是框架,也是架构。创建COLA的主要目的是为应用架构提供一套简单的可以复制、可以理解、可以落地、可以控制复杂性的”指导和约束"。
- 架构部分主要是提供了创建符合COLA要求的应用Archetype。
- 框架部分主要是以二方库的形式被应用依赖和使用。
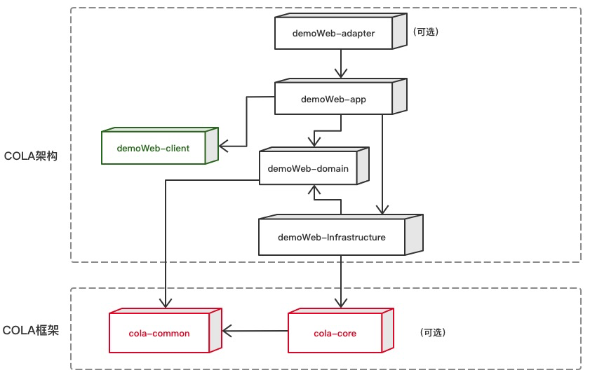
COLA首先是作为架构的存在,是一种应用架构思想,主要是制定了一套指导和约束,并将这套规范沉淀成Archetype。以便通过Archetype可以快速的生成符合COLA规范的应用。满足COLA的应用是一个有清晰的依赖关系的分层架构,如下图所示:
我们提供了两个Archetype,分别是cola-archetype-service和cola-archetype-web
用来生成纯后端应用(没有Adapter),生成应用的命令为:
mvn archetype:generate -DgroupId=com.alibaba.demo -DartifactId=demoService -Dversion=1.0.0-SNAPSHOT -Dpackage=com.alibaba.demo -DarchetypeArtifactId=cola-framework-archetype-service -DarchetypeGroupId=com.aliyun -DarchetypeVersion=3.1.0 用来生成Web后端应用(有Adapter),生成应用的命令为:
mvn archetype:generate -DgroupId=com.alibaba.demo -DartifactId=demoWeb -Dversion=1.0.0-SNAPSHOT -Dpackage=com.alibaba.demo -DarchetypeArtifactId=cola-framework-archetype-web -DarchetypeGroupId=com.aliyun -DarchetypeVersion=3.1.0 其次,COLA也是一个框架,提供了扩展点功能组件和一般API定义规范组件。如果你打算使用COLA提供的扩展点功能。 你需要在项目里面依赖两个组件:cola-core, cola-common。
关于组件引用方式,你可以下载源码在本地生成,也可以从nexus的中央仓库获取。下面简单介绍一下这两个组件:
该Module是整个框架的核心,里面的主要功能和Package如下:
com └── alibaba └── cola ├── boot \\这是框架的核心启动包,负责框架组件的注册、发现 ├── common ├── domain \\提供Domain Entity标准 ├── exception \\提供Exception标准 ├── extension \\负责扩展机制中的重要概念-扩展(Extension)的定义和执行 ├── logger \\提供DIP的日志接口 该Module提供了应用中通用DTO, Exception的定义,二方库会依赖该Module。
1、使用Archetype生成应用:
直接运行上面提供的Archetype命令就可以生成应用,默认,你可以在中央仓库获取到cola-archetype-service 和 cola-archetype-web
如果downloading有问题,也可以自己下载Archetype源码到本地,然后本地运行mvn install安装。
2、 检查应用里的模块和组件:
1、进入在第一步中生成的应用目录。
2、启动SpringBoot:
首先在demoWeb目录下运行mvn install(如果不想运行测试,可以加上-DskipTests参数)。然后进入start目录,执行mvn spring-boot:run。 运行成功的话,可以看到SpringBoot启动成功的界面。
3、 执行测试:
生成的应用中,已经实现了一个简单的Rest请求,可以在浏览器中输入 http://localhost:8080/helloworld 进行测试。
4、查看运行日志:
请求执行成功的话,可以在浏览器中的返回值中看到:"Hello, welcome to cola world"。
https://blog.csdn.net/significantfrank/article/details/85785565
https://blog.csdn.net/significantfrank/article/details/100074716
https://blog.csdn.net/significantfrank/article/details/106976804
之前的扩展点在locate扩展实现的时候,没有寻找默认实现的能力。增强之后,可以去寻找默认实现了。 比如,"tmall.placeOrder.88vip"这个场景,其寻找扩展点的路径是:
- 尝试寻找"tmall.placeOrder.88vip"实现
- 如果没有,继续寻找"tmall.placeOrder"实现
- 如果没有,继续寻找"tmall"实现
- 进一步简化了cola-core,只保留了扩展能力。
- 将exception从cola-core移入到cola-common。
- 对archetype中的分包逻辑进行重构,改成按照domain做划分。
- 将cola-archetype-web中的controller改名为adaptor,为了呼应六边形架构的命名。


